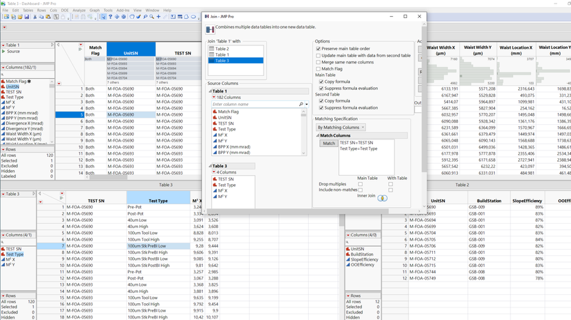
Like @statman said, Looks that you need to join Table 1 with Table 3 via TEST SN and TEST TYPE,
and then join the result with Table 2 via UNITSN.
The result is then 120 rows with all columns.
In the result table you can filter and evaluate according to your needs.
I attach the two Scripts here:
Data Table( "Table 1" ) << Join(
With( Data Table( "Table 3" ) ),
By Matching Columns( :TEST SN = :TEST SN, :Test Type = :Test Type ),
Drop multiples( 0, 0 ),
Include Nonmatches( 0, 0 ),
Preserve main table order( 1 )
Data Table( "Untitled 33" ) << Join(
With( Data Table( "Table 2" ) ),
By Matching Columns( :UnitSN = :UnitSN ),
Drop multiples( 0, 0 ),
Include Nonmatches( 0, 0 ),
Preserve main table order( 1 )
)

Georg