To do aggregations in new tables, you can either use tabulate in the Analysis menu or Summary tables. Personally, I do these operations in Graph Builder most of the time.
To keep everything in one table, unlike Excel, your calculation will be created in a new column entirely.
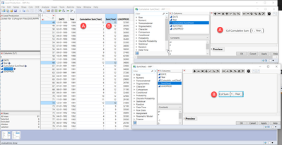
- To sum a number of X, you can use either Col Sum() for totalizers or Col Cumulative Sum() for counters. You can create a new column with only ones as numbers to sum [1,1,1,1], or put it directly in the formula.
Here I am obtaining the year from a date column and counting how many rows I have (in total or accumulated).

The file is attached.