User Community
All community
This category
This board
Knowledge base
Users
Products
cancel
Turn on suggestions
Auto-suggest helps you quickly narrow down your search results by suggesting possible matches as you type.
Showing results for
Show
only
|
Search instead for
Did you mean:
Sign In
Sign In
JMP.com
User Community
Online Documentation
My JMP
JMP Store
JMP Public
JMP Marketplace
Discovery Summits
Discussions
Learn JMP
Support
Events
Mastering JMP
Academic Webinars
Getting Started Series
Hands-on Workshops
JMP Users Groups
Discovery Summits
JMP Blogs
JMP Wish List
Community
About the Community
File Exchange
JMP Technical Resources
JMP Users Groups
Interest Groups
JMP Discovery Summit Series
JMP Software Administrators
All community
This category
This board
Knowledge base
Users
Products
cancel
Turn on suggestions
Auto-suggest helps you quickly narrow down your search results by suggesting possible matches as you type.
Showing results for
Show
only
|
Search instead for
Did you mean:
Sign In
Sign In
Discussions
Learn JMP
Support
Events
Mastering JMP
Academic Webinars
Getting Started Series
Hands-on Workshops
JMP Users Groups
Discovery Summits
JMP Blogs
JMP Wish List
About the Community
File Exchange
JMP Technical Resources
JMP Users Groups
Interest Groups
JMP Discovery Summit Series
JMP Software Administrators
We’re retiring the File Exchange at the end of this year. The
JMP Marketplace
is now your destination for add-ins and extensions.
JMP 19 is here!
Learn more about the new features
.
Options
Subscribe to RSS Feed
Mark Topic as New
Mark Topic as Read
Float this Topic for Current User
Bookmark
Subscribe
Mute
Printer Friendly Page
Discussions
Solve problems, and share tips and tricks with other JMP users.
JMP User Community
:
Discussions
:
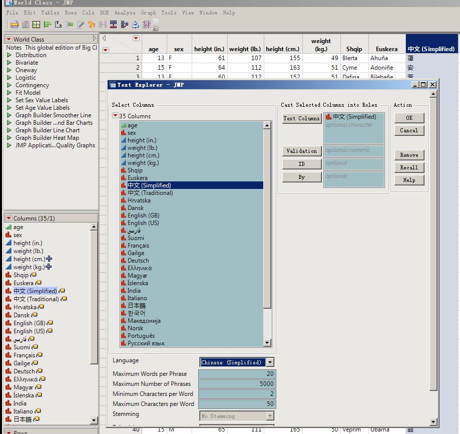
"文本分析"模块的中文包在微软的旧操作系统中是否不能下载了?
Choose Language
Hide Translation Bar
lala
Level IX
Mark as New
Bookmark
Subscribe
Mute
Subscribe to RSS Feed
Get Direct Link
Print
Report Inappropriate Content
"文本分析"模块的中文包在微软的旧操作系统中是否不能下载了?
Oct 22, 2021 03:02 AM
(1112 views)
我试着下载"文本分析"模块的中文包、已经不能下载了。
感谢
Tags:
windows
All forum topics
Previous
Next
1 REPLY
1
lala
Level IX
Mark as New
Bookmark
Subscribe
Mute
Subscribe to RSS Feed
Get Direct Link
Print
Report Inappropriate Content
回复: "文本分析"模块的中文包在微软的旧操作系统中是否不能下载了?
Oct 22, 2021 03:04 AM
(1109 views)
| Posted in reply to
message from lala 10-22-2021
OS : win7 64bit
JMP Pro 14
Recommended Articles
' var data = div.getElementsByClassName("video-js"); var script = document.createElement('script'); script.src = "https://players.brightcove.net/" + data_account + "/" + data_palyer + "_default/index.min.js"; for(var i=0;i< data.length;i++){ videodata.push(data[i]); } } } for(var i=0;i< videodata.length;i++){ document.getElementsByClassName('lia-vid-container')[i].innerHTML = videodata[i].outerHTML; document.body.appendChild(script); } } catch(e){ } /* Re compile html */ $compile(rootElement.querySelectorAll('div.lia-message-body-content')[0])($scope); } if (code_l.toLowerCase() != newBody.getAttribute("slang").toLowerCase()) { /* Adding Translation flag */ var tr_obj = $filter('filter')($scope.sourceLangList, function (obj_l) { return obj_l.code.toLowerCase() === newBody.getAttribute("slang").toLowerCase() }); if (tr_obj.length > 0) { tr_text = "This post originally written in lilicon-trans-text has been computer translated for you. When you reply, it will also be translated back to lilicon-trans-text.".replace(/lilicon-trans-text/g, tr_obj[0].title); try { if ($scope.wootMessages[$rootScope.profLang] != undefined) { tr_text = $scope.wootMessages[$rootScope.profLang].replace(/lilicon-trans-text/g, tr_obj[0].title); } } catch (e) { } } else { //tr_text = "This message was translated for your convenience!"; tr_text = "This message was translated for your convenience!"; } try { if (!document.getElementById("tr-msz-" + value)) { var tr_para = document.createElement("P"); tr_para.setAttribute("id", "tr-msz-" + value); tr_para.setAttribute("class", "tr-msz"); tr_para.style.textAlign = 'justify'; var tr_fTag = document.createElement("IMG"); tr_fTag.setAttribute("class", "tFlag"); tr_fTag.setAttribute("src", "/html/assets/lingoTrFlag.PNG"); tr_fTag.style.marginRight = "5px"; tr_fTag.style.height = "14px"; tr_para.appendChild(tr_fTag); var tr_textNode = document.createTextNode(tr_text); tr_para.appendChild(tr_textNode); /* Woot message only for multi source */ if(rootElement.querySelector(".lia-quilt-forum-message")){ rootElement.querySelector(".lia-quilt-forum-message").appendChild(tr_para); } else if(rootElement.querySelector(".lia-message-view-blog-topic-message")) { rootElement.querySelector(".lia-message-view-blog-topic-message").appendChild(tr_para); } else if(rootElement.querySelector(".lia-quilt-blog-reply-message")){ rootElement.querySelector(".lia-quilt-blog-reply-message").appendChild(tr_para); } else if(rootElement.querySelector(".lia-quilt-tkb-message")){ rootElement.querySelector(".lia-quilt-tkb-message").appendChild(tr_para); } else if(rootElement.querySelector(".lia-quilt-tkb-reply-message")){ rootElement.querySelector(".lia-quilt-tkb-reply-message").insertBefore(tr_para,rootElement.querySelector(".lia-quilt-row.lia-quilt-row-footer")); } else if(rootElement.querySelector(".lia-quilt-idea-message")){ rootElement.querySelector(".lia-quilt-idea-message").appendChild(tr_para); } else if(rootElement.querySelector(".lia-quilt-idea-reply-message")){ rootElement.querySelector(".lia-quilt-idea-reply-message").insertBefore(tr_para,rootElement.querySelector(".lia-quilt-row.lia-quilt-row-footer")); }else if(rootElement.querySelector(".lia-quilt-column-alley-left")){ rootElement.querySelector(".lia-quilt-column-alley-left").appendChild(tr_para); } else { if (rootElement.querySelectorAll('div.lia-quilt-row-footer').length > 0) { rootElement.querySelectorAll('div.lia-quilt-row-footer')[0].appendChild(tr_para); } else { rootElement.querySelectorAll('div.lia-quilt-column-message-footer')[0].appendChild(tr_para); } } } } catch (e) { } } } else { /* Do not display button for same language */ // syncList.remove(value); var index = $scope.syncList.indexOf(value); if (index > -1) { $scope.syncList.splice(index, 1); } } } } } } angular.forEach(mszList_l, function (value) { if (document.querySelectorAll('div.lia-js-data-messageUid-' + value).length > 0) { var rootElements = document.querySelectorAll('div.lia-js-data-messageUid-' + value); }else if(document.querySelectorAll('.lia-occasion-message-view .lia-component-occasion-message-view').length >0){ var rootElements = document.querySelectorAll('.lia-occasion-message-view .lia-component-occasion-message-view')[0].querySelectorAll('.lia-occasion-description')[0]; }else { var rootElements = document.querySelectorAll('div.message-uid-' + value); } angular.forEach(rootElements, function (rootElement) { if (value == '429151' && "ForumTopicPage" == "TkbArticlePage") { rootElement = document.querySelector('.lia-thread-topic'); } /* V1.1 Remove from UI */ if (document.getElementById("tr-msz-" + value)) { document.getElementById("tr-msz-" + value).remove(); } if (document.getElementById("tr-sync-" + value)) { document.getElementById("tr-sync-" + value).remove(); } /* XPath expression for subject and Body */ var lingoRBExp = "//lingo-body[@id = " + "'lingo-body-" + value + "'" + "]"; lingoRSExp = "//lingo-sub[@id = " + "'lingo-sub-" + value + "'" + "]"; /* Get translated subject of the message */ lingoRSXML = doc.evaluate(lingoRSExp, doc, null, XPathResult.UNORDERED_NODE_SNAPSHOT_TYPE, null); for (var i = 0; i < lingoRSXML.snapshotLength; i++) { /* Replace Reply/Comment subject with transalted subject */ var newSub = lingoRSXML.snapshotItem(i); /*** START : extracting subject from source if selected language and source language is same **/ var sub_L = ""; if(newSub.getAttribute("slang").toLowerCase() == code_l.toLowerCase()) { if(value == '429151') { if($scope.sourceContent[value]){ if($scope.sourceContent[value].subject != ''){ sub_L = decodeURIComponent($scope.sourceContent[value].subject); } }else{ sub_L = newSub.innerHTML; } } else{ sub_L = decodeURIComponent($scope.sourceContent[value].subject); } } else { sub_L = newSub.innerHTML; } /*** End : extracting subject from source if selected language and source language is same **/ /* This code is placed to remove the extra meta tag adding in the UI*/ try{ sub_L = sub_L.replace('<meta http-equiv="Content-Type" content="text/html; charset=UTF-8" />',''); } catch(e){ } // if($scope.viewTrContentOnly || (newSub.getAttribute("slang").toLowerCase() != code_l.toLowerCase())) { if ($scope.viewTrContentOnly) { if ("ForumTopicPage" == "IdeaPage") { if (value == '429151') { if( (sub_L != "") && (sub_L != undefined) && (sub_L != "undefined") ){ document.querySelector('.MessageSubject .lia-message-subject').innerHTML = sub_L; } } } if ("ForumTopicPage" == "TkbArticlePage") { if (value == '429151') { if( (sub_L != "") && (sub_L != undefined) && (sub_L != "undefined") ){ var subTkbElement = document.querySelector('.lia-thread-subject'); if(subTkbElement){ document.querySelector('.lia-thread-subject').innerHTML = sub_L; } } } } else if ("ForumTopicPage" == "BlogArticlePage") { if (value == '429151') { try { if((sub_L != "") && (sub_L!= undefined) && (sub_L != "undefined")){ var subElement = rootElement.querySelector('.lia-blog-article-page-article-subject'); if(subElement) { subElement.innerText = sub_L; } } } catch (e) { } /* var subElement = rootElement.querySelectorAll('.lia-blog-article-page-article-subject'); for (var subI = 0; subI < subElement.length; subI++) { if((sub_L != "") && (sub_L!= undefined) && (sub_L != "undefined")){ subElement[subI].innerHTML = sub_L; } } */ } else { try { // rootElement.querySelectorAll('.lia-blog-article-page-article-subject').innerHTML= sub_L; /** var subElement = rootElement.querySelectorAll('.lia-blog-article-page-article-subject'); for (var j = 0; j < subElement.length; j++) { if( (sub_L != "") && (sub_L != undefined) && (sub_L != "undefined") ){ subElement[j].innerHTML = sub_L; } } **/ } catch (e) { } } } else { if (value == '429151') { try{ /* Start: This code is written by iTalent as part of iTrack LILICON - 98 */ if( (sub_L != "") && (sub_L != undefined) && (sub_L != "undefined") ){ if(document.querySelectorAll('.lia-quilt-forum-topic-page').length > 0){ if(rootElement.querySelector('div.lia-message-subject').querySelector('h5')){ rootElement.querySelector('div.lia-message-subject').querySelector('h5').innerText = decodeURIComponent(sub_L); } else { rootElement.querySelector('.MessageSubject .lia-message-subject').innerText = sub_L; } } else { rootElement.querySelector('.MessageSubject .lia-message-subject').innerText = sub_L; } } /* End: This code is written by iTalent as part of iTrack LILICON - 98 */ } catch(e){ console.log("subject not available for second time. error details: " + e); } } else { try { /* Start: This code is written by iTalent as part of LILICON - 98 reported by Ian */ if ("ForumTopicPage" == "IdeaPage") { if( (sub_L != "") && (sub_L != undefined) && (sub_L != "undefined") ){ document.querySelector('.lia-js-data-messageUid-'+ value).querySelector('.MessageSubject .lia-message-subject').innerText = sub_L; } } else{ if( (sub_L != "") && (sub_L != undefined) && (sub_L != "undefined") ){ rootElement.querySelector('.MessageSubject .lia-message-subject').innerText = sub_L; /* End: This code is written as part of LILICON - 98 reported by Ian */ } } } catch (e) { console.log("Reply subject not available. error details: " + e); } } } // Label translation var labelEle = document.querySelector("#labelsForMessage"); if (!labelEle) { labelEle = document.querySelector(".LabelsList"); } if (labelEle) { var listContains = labelEle.querySelector('.label'); if (listContains) { /* Commenting this code as bussiness want to point search with source language label */ // var tagHLink = labelEle.querySelectorAll(".label")[0].querySelector(".label-link").href.split("label-name")[0]; var lingoLabelExp = "//lingo-label/text()"; trLabels = []; trLabelsHtml = ""; /* Get translated labels of the message */ lingoLXML = doc.evaluate(lingoLabelExp, doc, null, XPathResult.UNORDERED_NODE_SNAPSHOT_TYPE, null); /* try{ for(var j=0;j
,'; } trLabelsHtml = trLabelsHtml+'
'+lTex+'
'; var tagHLink = labelEle.querySelectorAll(".label")[j].querySelector(".label-link").href; trLabelsHtml = trLabelsHtml+'
'+lTex+'
'; } } catch(e){} */ try{ var labelsLength = document.querySelector(".LabelsList").querySelectorAll(".label").length; var labelSnapshotLength = lingoLXML.snapshotLength; if (labelsLength == labelSnapshotLength){ for (var k = 0; k < lingoLXML.snapshotLength; k++) { //trLabels.push(lingoLXML.snapshotItem(i).textContent); if (k != 0) { //trLabelsHtml = trLabelsHtml + '
,
'; //diffVariable = kValue } try{ if(labelEle.querySelectorAll(".label")[k]){ tagHLink = labelEle.querySelectorAll(".label")[k].querySelector(".label-link").href; if ("ForumTopicPage" == "BlogArticlePage") { trLabelsHtml = trLabelsHtml + '
' + lingoLXML.snapshotItem(k).textContent + '
'; } else { trLabelsHtml = trLabelsHtml + '
' + lingoLXML.snapshotItem(k).textContent + '
'; } } } catch(e){ } } } } catch(e){ } if (newSub.getAttribute("slang").toLowerCase() != code_l.toLowerCase()) { if (trLabelsHtml != "") { labelEle.querySelector("ul").innerHTML = ""; labelEle.querySelector("ul").innerHTML = trLabelsHtml; // trLabels = trLabels.split(","); // trLabels = reverseArr(trLabels); // var tagHLink = labelEle.querySelectorAll(".label")[0].querySelector(".label-link").href.split("label-name")[0]; // cELabels = labelEle.querySelectorAll(".label"); // //cELabels = reverseArr(cELabels); // for(var cE=0; cE < trLabels.length; cE++) { // if(trLabels[cE]){ // cELabels[cE].querySelector(".label-link").text = trLabels[cE]; // } // } } } } } } } /* V 2.0:3 = Store not translated reply id */ if (lingoRSXML.snapshotLength == 0) { if ($scope.falseReplyID == "") { $scope.falseReplyID = value; } } /* Get translated Body of Replies/Comments */ lingoRBXML = doc.evaluate(lingoRBExp, doc, null, XPathResult.UNORDERED_NODE_SNAPSHOT_TYPE, null); /* Replace Reply/Comment Body with translated Body */ for (var i = 0; i < lingoRBXML.snapshotLength; i++) { var newBody = lingoRBXML.snapshotItem(i); /* try { var cPTags = newBody.getElementsByTagName("p"); var searchText = "
-1) { foundCorrTag = cPTags[i]; if (foundCorrTag.innerHTML.split('src="
')[1]); } } } } catch (e) { } */ /* This code is written as part of video fix by iTalent */ /* try{ var iframeText = newBody.textContent; var searchText = "
-1) { foundiFrame = iframeText; foundiFrame = decodeHTMLEntities(foundiFrame.split('src="')[0] + 'src="' + foundiFrame.split('src="
')[1]); } } catch(e){ } */ /*** START : extracting body from source if selected language and source language is same **/ var body_L = ""; /** Following variable will be used to decide whether we have to show translated content or not **/ showTrContent = true; if (newBody.getAttribute("slang").toLowerCase() == code_l.toLowerCase()) { body_L = decodeURIComponent($scope.sourceContent[value].body); /** We should not replace the source content if user profile language and selected target language matches with source language **/ if(($scope.previousSelCode == "") || ($scope.previousSelCode.toLowerCase() == code_l.toLowerCase())) { showTrContent = false; } } else { // body_L = newBody.innerHTML; } /*** End : extracting body from source if selected language and source language is same **/ // if($scope.viewTrContentOnly || (newBody.getAttribute("slang").toLowerCase() != code_l.toLowerCase())) { if ($scope.viewTrContentOnly) { try { var attachDiv = ""; feedbackDiv = ""; everyoneTagslink = "" if (body_L == "") { /* Attachment Div */ if (rootElement.querySelectorAll('div.lia-quilt-row-main-blog-body').length > 0) { var attachDiv = rootElement.querySelector('div.lia-quilt-row-main-blog-body').querySelector('div.custom-attachments'); if (attachDiv) { attachDiv = attachDiv.outerHTML; } else if(rootElement.querySelector('div.lia-quilt-row-main-blog-body').querySelectorAll('#attachments').length > 0){ if ("ForumTopicPage" == "BlogArticlePage") { attachDiv = rootElement.querySelector('div.lia-quilt-row-main-blog-body .lia-message-body-content').querySelector('#attachments'); if (attachDiv) { attachDiv = attachDiv.outerHTML; } else{ attachDiv = ""; } }else{ attachDiv = rootElement.querySelector('div.lia-quilt-row-main-blog-body').querySelector('#attachments').outerHTML; } } else { attachDiv = ""; } /* Feedback Div */ var feedbackDiv = ""; var feedbackDivs = rootElement.querySelector('div.lia-quilt-row-main-blog-body').querySelectorAll('div.lia-panel-feedback-banner-safe'); if (feedbackDivs.length > 0) { for (var k = 0; k < feedbackDivs.length; k++) { feedbackDiv = feedbackDiv + feedbackDivs[k].outerHTML; } } } else { var attachDiv = rootElement.querySelector('div.lia-message-body-content').querySelector('div.Attachments.preview-attachments'); if (attachDiv) { attachDiv = attachDiv.outerHTML; } else { attachDiv = ""; } /* Everyone tags links */ if (document.querySelectorAll("div.lia-component-tags-with-title-link").length > 0){ var everyoneTagslink = document.querySelector('div.lia-quilt-row-main-blog-body').querySelector(".MessageTags.lia-component-tags-with-title-link"); if ((everyoneTagslink != null)||(everyoneTagslink != undefined)){ everyoneTagslink = everyoneTagslink.outerHTML; } else{ everyoneTagslink = ""; } } /* Feedback Div */ var feedbackDiv = ""; var feedbackDivs = rootElement.querySelector('div.lia-message-body-content').querySelectorAll('div.lia-panel-feedback-banner-safe'); if (feedbackDivs.length > 0) { for (var m = 0; m < feedbackDivs.length; m++) { feedbackDiv = feedbackDiv + feedbackDivs[m].outerHTML; } } } } } catch (e) { } if (body_L == "") { /* V 2.0:7 Replacing translated video data with source video data */ var newBodyVideoData = newBody.querySelectorAll('div[class*="video-embed"]'); angular.forEach($scope.videoData[value], function (sourceVideoElement, index) { if (index <= (newBodyVideoData.length - 1)) { newBodyVideoData[index].outerHTML = sourceVideoElement.outerHTML } }); /* V 2.0:7 = Replacing translated image data with source data */ var newBodyImageData = newBody.querySelectorAll('[class*="lia-image"]'); angular.forEach($scope.imageData[value], function (sourceImgElement, index) { if($scope.imageData[value].length == newBodyImageData.length){ if (index <= (newBodyImageData.length - 1)) { if(newBodyImageData[index].querySelectorAll('img').length > 0){ newBodyImageData[index].outerHTML = sourceImgElement.outerHTML; } } }else{ if (index <= (newBodyImageData.length - 1)) { try{ if(newBodyImageData[index].querySelectorAll('img').length > 0){ if(newBodyImageData[index].querySelector('img').getAttribute('title') == $scope.imageData[value][index].querySelector('img').getAttribute('title')){ newBodyImageData[index].outerHTML = sourceImgElement.outerHTML; } } }catch(e){ console.log(e); } } } }); /* V 2.0:7 = Replacing translated pre tag data with source data */ var newBodyPreTagData = newBody.querySelectorAll('pre'); angular.forEach($scope.preTagData[value], function (sourcePreTagElement, index) { if (index <= (newBodyPreTagData.length - 1)) { newBodyPreTagData[index].outerHTML = sourcePreTagElement.outerHTML; } }); var newBodymathEquData = newBody.querySelectorAll('[class*="math-equation"]'); angular.forEach($scope.mathequ[value], function (sourceEquElement, index) { if (index <= (newBodymathEquData.length - 1)) { newBodymathEquData[index].outerHTML = sourceEquElement.outerHTML; } }); } var copyBodySubject = false; if (body_L == "") { copyBodySubject = true; body_L = newBody.innerHTML; } /* This code is written as part of video fix by iTalent */ /* try{ var iframeHTMLText = body_L; var searchIframeText = "<IFRAME"; var foundiFrameTag; if (iframeHTMLText.indexOf(searchIframeText) > -1) { foundiFrameTag = iframeHTMLText; foundiFrameTag = decodeHTMLEntities(foundiFrameTag.split('src="')[0] + 'src="' + foundiFrameTag.split('src="
')[1]); body_L = foundiFrameTag; } } catch(e){ } */ /* This code is placed to remove the extra meta tag adding in the UI*/ try{ body_L = body_L.replace('<meta http-equiv="Content-Type" content="text/html; charset=UTF-8" />',''); } catch(e){ } /** We should not replace the source content if user profile language and selected target language matches with source language **/ if(showTrContent) { var compiled = false; if ("ForumTopicPage" == "BlogArticlePage") { if (document.querySelector('div.message-uid-' + value).querySelectorAll('.lia-blog-article-page-article-subject').length > 0) { if (rootElement.querySelectorAll('div.lia-quilt-row-main-blog-body')[0] != undefined) { var subjectInBody = rootElement.querySelector('.lia-quilt-row.lia-quilt-row-main-blog-body .lia-component-article-subject').outerHTML; if (!copyBodySubject) { subjectInBody = ""; } /* rootElement.querySelectorAll('div.lia-quilt-row-main-blog-body')[0].querySelector('.lia-quilt-column-alley-right').innerHTML = subjectInBody + body_L + feedbackDiv + attachDiv + everyoneTagslink; $compile(rootElement.querySelectorAll('div.lia-quilt-row-main-blog-body')[0])($scope); */ subjectInBody = sub_L ; rootElement.querySelectorAll('div.lia-message-body-content')[0].innerHTML = null rootElement.querySelectorAll('div.lia-message-body-content')[0].innerHTML = body_L + feedbackDiv + everyoneTagslink; $compile(rootElement.querySelectorAll('div.lia-message-body-content')[0])($scope); compiled = true; rootElement.querySelectorAll('div.lia-message-body-content')[0].insertAdjacentHTML('afterend',attachDiv); if(rootElement.querySelectorAll('div.lia-quilt-row-main-blog-body .lia-message-body .lia-attachments-message').length > 1){ rootElement.querySelectorAll('div.lia-quilt-row-main-blog-body .lia-message-body .lia-attachments-message')[1].remove(); } } else { var subjectInBody = rootElement.querySelector('.lia-message-body-content .lia-blog-article-page-article-subject').outerHTML; subjectInBody = ""; rootElement.querySelectorAll('div.lia-message-body-content')[0].innerHTML = subjectInBody + body_L + feedbackDiv + everyoneTagslink; $compile(rootElement.querySelectorAll('div.lia-message-body-content')[0])($scope); compiled = true; rootElement.querySelectorAll('div.lia-message-body-content')[0].insertAdjacentHTML('afterend',attachDiv); } } else { rootElement.querySelectorAll('div.lia-message-body-content')[0].innerHTML = null rootElement.querySelectorAll('div.lia-message-body-content')[0].innerHTML = body_L + feedbackDiv + attachDiv + everyoneTagslink; } } else { rootElement.querySelectorAll('div.lia-message-body-content')[0].innerHTML = null if("ForumTopicPage"=="IdeaPage"){ // var customAttachDiv = '
'; rootElement.querySelectorAll('div.lia-message-body-content')[0].innerHTML = body_L + feedbackDiv ; $compile(rootElement.querySelectorAll('div.lia-message-body-content')[0])($scope); compiled = true; /* Attach atttach div */ // document.querySelector("div.translation-attachments-"+value).innerHTML = attachDiv; rootElement.querySelectorAll('div.lia-message-body-content')[0].insertAdjacentHTML('afterend',attachDiv); if(rootElement.querySelectorAll('div.lia-quilt-idea-message .lia-message-body .lia-attachments-message').length > 1){ rootElement.querySelectorAll('div.lia-quilt-idea-message .lia-message-body .lia-attachments-message')[1].remove(); } } else { rootElement.querySelectorAll('div.lia-message-body-content')[0].innerHTML = body_L + feedbackDiv + attachDiv; } } /* Destroy and recreate OOyala player videos to restore the videos in target languages which is written by iTalent as part of iTrack LILICON-79 */ /* Destroy and recreate OOyala player videos */ try{ // $scope.videoData[value][0].querySelector("div").getAttribute("id"); for(var vidIndex=0; vidIndex<$scope.videoData[value].length; vidIndex++){ if( $scope.videoData[value][vidIndex].querySelector("div") != null){ var containerId = LITHIUM.OOYALA.players[$scope.videoData[value][vidIndex].querySelector("div").getAttribute("id")].containerId; videoId = LITHIUM.OOYALA.players[$scope.videoData[value][vidIndex].querySelector("div").getAttribute("id")].videoId; /** Get the Video object */ vid = OO.Player.create(containerId,videoId); /** Destroy the video **/ vid.destroy(); /** recreate in the same position */ var vid = OO.Player.create(containerId,videoId); } } } catch(e){ } try{ for(var vidIndex=0; vidIndex<($scope.videoData[value].length); vidIndex++){ if($scope.videoData[value][vidIndex].querySelector('video-js') != null){ var data_id = $scope.videoData[value][vidIndex].querySelector('video-js').getAttribute('data-video-id'); var data_account = $scope.videoData[value][vidIndex].querySelector('video-js').getAttribute('data-account'); var data_palyer = $scope.videoData[value][vidIndex].querySelector('video-js').getAttribute('data-player'); var div = document.createElement('div'); div.id = "brightcove"; div.class = "brightcove-player"; div.innerHTML = '
(view in my videos)
' var data = div.getElementsByClassName("video-js"); var script = document.createElement('script'); script.src = "https://players.brightcove.net/" + data_account + "/" + data_palyer + "_default/index.min.js"; for(var i=0;i< data.length;i++){ videodata.push(data[i]); } } } for(var i=0;i< videodata.length;i++){ document.getElementsByClassName('lia-vid-container')[i].innerHTML = videodata[i].outerHTML; document.body.appendChild(script); } } catch(e){ } if(!compiled){ /* Re compile html */ $compile(rootElement.querySelectorAll('div.lia-message-body-content')[0])($scope); } } if (code_l.toLowerCase() != newBody.getAttribute("slang").toLowerCase()) { /* Adding Translation flag */ var tr_obj = $filter('filter')($scope.sourceLangList, function (obj_l) { return obj_l.code.toLowerCase() === newBody.getAttribute("slang").toLowerCase() }); if (tr_obj.length > 0) { tr_text = "This post originally written in lilicon-trans-text has been computer translated for you. When you reply, it will also be translated back to lilicon-trans-text.".replace(/lilicon-trans-text/g, tr_obj[0].title); try { if ($scope.wootMessages[$rootScope.profLang] != undefined) { tr_text = $scope.wootMessages[$rootScope.profLang].replace(/lilicon-trans-text/g, tr_obj[0].title); } } catch (e) { } } else { tr_text = "This message was translated for your convenience!"; } try { if (!document.getElementById("tr-msz-" + value)) { var tr_para = document.createElement("P"); tr_para.setAttribute("id", "tr-msz-" + value); tr_para.setAttribute("class", "tr-msz"); tr_para.style.textAlign = 'justify'; var tr_fTag = document.createElement("IMG"); tr_fTag.setAttribute("class", "tFlag"); tr_fTag.setAttribute("src", "/html/assets/lingoTrFlag.PNG"); tr_fTag.style.marginRight = "5px"; tr_fTag.style.height = "14px"; tr_para.appendChild(tr_fTag); var tr_textNode = document.createTextNode(tr_text); tr_para.appendChild(tr_textNode); /* Woot message only for multi source */ if(rootElement.querySelector(".lia-quilt-forum-message")){ rootElement.querySelector(".lia-quilt-forum-message").appendChild(tr_para); } else if(rootElement.querySelector(".lia-message-view-blog-topic-message")) { rootElement.querySelector(".lia-message-view-blog-topic-message").appendChild(tr_para); } else if(rootElement.querySelector(".lia-quilt-blog-reply-message")){ rootElement.querySelector(".lia-quilt-blog-reply-message").appendChild(tr_para); } else if(rootElement.querySelector(".lia-quilt-tkb-message")){ rootElement.querySelector(".lia-quilt-tkb-message .lia-quilt-row:nth-child(3)").appendChild(tr_para); } else if(rootElement.querySelector(".lia-quilt-tkb-reply-message")){ rootElement.querySelector(".lia-quilt-tkb-reply-message").insertBefore(tr_para,rootElement.querySelector(".lia-quilt-row.lia-quilt-row-footer")); } else if(rootElement.querySelector(".lia-quilt-idea-message")){ rootElement.querySelector(".lia-quilt-idea-message").appendChild(tr_para); } else if(rootElement.querySelector(".lia-quilt-idea-reply-message")){ rootElement.querySelector(".lia-quilt-idea-reply-message").insertBefore(tr_para,rootElement.querySelector(".lia-quilt-row.lia-quilt-row-footer")); } else if(rootElement.querySelector('.lia-quilt-occasion-message')){ rootElement.querySelector('.lia-quilt-occasion-message').appendChild(tr_para); } else { if (rootElement.querySelectorAll('div.lia-quilt-row-footer').length > 0) { rootElement.querySelectorAll('div.lia-quilt-row-footer')[0].appendChild(tr_para); } else if(rootElement.querySelectorAll('div.lia-quilt-row-message-footer').length > 0){ rootElement.querySelectorAll('div.lia-quilt-row-message-footer')[0].appendChild(tr_para); }else { rootElement.querySelectorAll('div.lia-quilt-column-message-footer')[0].appendChild(tr_para); } } } } catch (e) { } } /* $( "div.message-uid-"+value ).find( "div.lia-message-body-content" ).append(body_L); */ } else { /* Do not display button for same language */ // syncList.remove(value); var index = $scope.syncList.indexOf(value); if (index > -1) { $scope.syncList.splice(index, 1); } } } }); }); /* V 2.0:2 = Reply Sync button for multi source translation */ } catch(e){console.log(e)} }; if ((rContent != undefined) && (rContent != "")) { drawCanvas(decodeURIComponent(rContent)); $window.connectorStatus.prop = "completed"; /** Update variable with selected language code **/ $scope.previousSelCode = code_l; } }; /** * @function manageTranslation * @description Managess the translation of given language for the thread * @param {string} langCode - Language Code * @param {string} tid - Thread ID */ $scope.manageTranslation = function (langCode, tid) { /* V 2.0:5 = actualStatus variable introduced to indicate detailed connector status on UI. This variable holds the actual translation percentage */ $scope.transPercent = ""; $scope.actualStatus = ""; if (tid != "") { $rootScope.dispatchRefreshTranslationEvent(langCode); var bulkTranslation = lithiumPlugin.bulkTranslation(langCode, tid); bulkTranslation.then(function (trContent) { if (trContent.body != "") { $scope.showPreview(trContent.body, $scope.mszList, langCode); } if ((trContent.status != "NA") && trContent.status != null) { // $scope.transPercent = String(trContent.status); $scope.actualStatus = String(trContent.status); } else { } $scope.workbench = trContent.wb; /* V 2.0:4 = Trigger uncalled or delayed callbacks (documnet uploaded/translation completed from lithium).*/ if (trContent.callback == 'true') { var trCompletCallback = lithiumPlugin.trCompletCallback(langCode, trContent.docID); trCompletCallback.then(function (callback) { // $rootScope.errorMsg = "Downloading Translated content in " + langCode + " now. Please check again in a few minutes." $rootScope.errorMsg = "Downloading Translated content. Please refresh after some time."; }); } else if (trContent.callback == 'upload') { var trCompletUpload = lithiumPlugin.trCompletUpload(langCode, trContent.docID); trCompletUpload.then(function (callback) { $rootScope.errorMsg = "Uploading content to translate. Please check again in a few minutes." }); } else if ("many" == "one") { $scope.updateOOS(); } else if("SmartConx" == "SmartConx"){ if ("many" == "many"){ $scope.updateOOS(); } }else if ((trContent.status != null) && trContent.status.includes("100")) { /* If everything fine then only check Out of Sync status */ $scope.updateOOS(); } else { /* If translation perccent is less than 100 then show the percentage on UI */ $scope.transPercent = $scope.actualStatus; } }).catch(function (error) { console.error("Manage translation Error:"+error); }); } } /** * @function selectThisLang * @description Called on select dropdown. * @param {string} lang - Language code * */ $scope.selectThisLang = function (lang, anonymousFlag) { /* 1.4:3 Update Analytics on language selection */ try { lingoThreadLangSelected(lang, '429151'); } catch (e) { } /* var obj = $filter('filter')($scope.sourceLangList, function (obj) {return obj.code === lang}); if(obj.length > 0) { if((anonymousFlag == undefined) && ("" != obj[0].id)) { $window.location.href = "?profile.language="+obj[0].id; return ""; } } */ /** Display Translated content **/ $rootScope.dispatchRefreshTranslationEvent(lang); var getTranslation = lithiumPlugin.getTranslation(lang, "429151"); getTranslation.then(function (trContent) { if (trContent.body != "") { $scope.showPreview(trContent.body, $scope.mszList, lang); } else { $rootScope.errorMsg = "Translation is in progress. Please retry in a few minutes." } }); }; /** * @function openWorkbench * @description Opens the workbench link of the selected code * */ $scope.openWorkbench = function (def_Lang_Code, tid, threadhref, sourceLocale) { /* Open workbench link in new tab */ window.location.href = "/t5/custom/page/page-id/ModifyTranslation_preview?tid="+tid+"&locale="+def_Lang_Code+"&redirect_uri="+threadhref+"&sourcelocale="+sourceLocale; }; /** * @function detectBrowserLanguage * @description detects the browser language and displays the UI to request translation for browser language * */ $scope.detectBrowserLanguage = function () { /* Get cookie value of the user choice regarding browser language translation */ var brTChoice = cookieService.getBrTChoice() if (brTChoice != undefined && brTChoice == "true") { /* Do nothing if user dont want option for browser language translation */ } else { /* Get user browser language */ var brLangCode = window.navigator.userLanguage || window.navigator.language; brLang = ""; /* Get right language code of the browser language. Get the first value in the matching list */ if (brLangCode.indexOf("-") >= 0) { var obj = $filter('filter')($scope.languages, function (obj) { return obj.code === brLangCode }); if (obj.length > 0) { brLang = obj[0]; } } else { var obj = $filter('filter')($scope.languages, function (obj) { return obj.code.split("-")[0] === brLangCode }); if (obj.length > 0) { brLang = obj[0]; } } /* If browser language is valid one then provide UI to request browser language translation */ if (brLang != "") { var defaultLang = ""; if (('en-US'.indexOf(brLang.code) == -1) && (brLang.code.indexOf('en-US') == -1) && (defaultLang.indexOf(brLang.code) == -1) && (brLang.code.indexOf(defaultLang) == -1)) { $scope.brLang = brLang; $scope.brTransMsg = "brTransMsg.html"; } else { $scope.brTransMsg = ""; } } } } /** * @function neverDisplayBrTransMsg * @description sets cookie if user never want browser language translation choice * */ $scope.neverDisplayBrTransMsg = function () { cookieService.putBrTChoice() $scope.brTransMsg = ""; } /** * @function trnaslateToBrowserLang * @param {isTranslate} isTranslate - true/false * @description Requests for browser translation based on user choice * */ $scope.trnaslateToBrowserLang = function (isTranslate) { if (isTranslate) { /* Point language dropdown to browser language */ $scope.selLang = $scope.brLang.code; /* Initiate preview process for browser language */ $scope.selectThisLang($scope.selLang); /* Remove browser language translation UI */ $scope.brTransMsg = ""; } else { $scope.brTransMsg = ""; } } /* V1.4 */ /** * @function translateThisThread * @description Triggers the translation on button click * @param {mode} manual click or auto - click/null */ $scope.translateThisThread = function (mode) { if (mode != undefined && mode == 'click') { /* Cheking author decision on validation */ if ((document.querySelectorAll(".lingo-TrFlag").length == 0) && ("17251" != "-1")) { if (!confirm("This thread is not selected for translation by the Author. Do you want to translate this thread?")) { return false; } } } $scope.showTransLation = true; /* If language exists in selected languages then initiate or manage translation */ if ("false" == "true") { $scope.selLang = ""; /* 1.4 Update Analytics on language selected */ try { lingoThreadLangSelected('', '429151'); } catch (e) { } if (angular.element(document.querySelector("#trABody"))) { console.log(angular.element(document.querySelector("trABody"))); $scope.showPreview(angular.element(document.querySelector("#trABody")).innerHTML, $scope.mszList, ""); } $scope.manageTranslation("", "429151"); } else { if ("false" == "true") { alert("Requested languages not present in the selected languages list"); } } /* Detecting Browser language */ $scope.detectBrowserLanguage(); } $rootScope.profLang = ""; /* If language exists in selected languages then initiate or manage translation */ /* Get Cookie */ function getCookie(cname) { var name = cname + "="; var ca = document.cookie.split(';'); for (var i = 0; i < ca.length; i++) { var c = ca[i]; while (c.charAt(0) == ' ') { c = c.substring(1); } if (c.indexOf(name) == 0) { return c.substring(name.length, c.length); } } return ""; } var lang_code = ""; if ("false" == "true") { /* Language from Parameter */ var lang_code = ""; } else if (anonLang = getCookie('lia.anon.profile.language')) { /* Language from cookie */ /* Get code from source list */ var srObj = $filter('filter')($scope.sourceLangList, function (obj) { return obj.id === anonLang }); if (srObj.length > 0) { /* check code in selected languages */ var selObj = $filter('filter')($scope.languages, function (obj) { return obj.code === srObj[0].code }); if (selObj.length > 0) { lang_code = srObj[0].code; } } } else if (brLangCode = window.navigator.userLanguage || window.navigator.language) { /* Browser Language */ /* Get right language code of the browser language. Get the first value in the matching list */ if (brLangCode.indexOf("-") >= 0) { var obj = $filter('filter')($scope.languages, function (obj) { return obj.code === brLangCode }); if (obj.length > 0) { lang_code = obj[0].code; } } else { var obj = $filter('filter')($scope.languages, function (obj) { return obj.code.split("-")[0] === brLangCode }); if (obj.length > 0) { lang_code = obj[0].code; } } } else { } $rootScope.profLang = lang_code; if (lang_code == "") { lang_code = "en-US"; } $scope.selLang = lang_code; if (angular.element(document.querySelector("#trABody"))) { console.log(angular.element(document.querySelector("#trABody")).innerHTML); $scope.showPreview(angular.element(document.querySelector("#trABody")).innerHTML, $scope.mszList, $scope.selLang); } $scope.showTransLation = true; $scope.selectThisLang($scope.selLang, "1"); if ("auto" == "true") { try { lingoThreadLangSelected($scope.selLang, '429151'); } catch (e) { } $scope.manageTranslation($scope.selLang, "429151"); } /* V1.4 Loading dashbaord (converted into script to remove glitch) */ $scope.dashboard = "dashboard.html"; /** * @function triggerRefresh * @description Managess the translation of given language for the thread * @param {string} langCode - Language Code * @param {string} tid - Thread ID */ $scope.triggerRefresh = function (langCode, tid) { if (confirm("Are you sure you want to manually resubmit the translation?")) { $scope.transPercent = ""; var manualTriggerTrans = lithiumPlugin.manualTriggerTrans(langCode, tid); manualTriggerTrans.then(function (status) { if (status == "refresh") { var resetTranslation = lithiumPlugin.resetTranslation(tid); resetTranslation.then(function (error) { if (error) { $rootScope.errorMsg = error.$; } else { var bulkTranslation = lithiumPlugin.bulkTranslation(langCode, tid); bulkTranslation.then(function (data) { $rootScope.errorMsg = "Translation has been refreshed. Please refresh page after some time."; }); } }); } else { $rootScope.errorMsg = status; } }); } } /* V 2.0: 2 = this function called on click reply sync button */ /** * @function manualOOS * @description Sends the Out of sync check request. * */ $scope.manualTriggerOSS = function(replyID){ if($scope.transPercent!="") { var manualOSS = lithiumPlugin.manualOSS("429151",replyID); manualOSS.then(function(value){ if(!value.includes("false")) { $scope.transPercent = ""; // $rootScope.errorMsg = "Message requested for re-translation. Please refresh after some time."; //$rootScope.errorMsg = "Downloading Translated content. Please refresh after some time."; } else { // $rootScope.errorMsg = "Auto translation of message failed. Please refresh the page and retry."; // $rootScope.errorMsg = "Auto translation of message failed. Please refresh the page and retry."; } }); } else { $rootScope.errorMsg = "Translation is in progress. Please retry in a few minutes."; } } }) .factory('httpInterceptor', ['$q', '$rootScope', function ($q, $rootScope) { /* httpInterceptor intercepts the http calls */ return { request: function (config) { if (config.url.indexOf("lingotek") >= 0) { /* Start Loader */ $rootScope.isLoading = true; $rootScope.errorMsg = ""; } return config || $q.when(config); }, requestError: function (request) { if ((request.config != undefined) && (request.config.url.indexOf("lingotek") >= 0)) { /* Stop Loader */ $rootScope.isLoading = false; /* Display error message */ $rootScope.errorMsg = "Error while processing the request. Please refresh the page and retry."; } return $q.reject(request); }, response: function (response) { if (response.config.url.indexOf("lingotek") >= 0) { /* Stop Loader */ $rootScope.isLoading = false; } return response || $q.when(response); }, responseError: function (response) { if ((response.config != undefined) && (response.config.url.indexOf("lingotek") >= 0)) { /* Display error message */ $rootScope.errorMsg = "Error while processing the request. Please refresh the page and retry."; /* Stop Loader */ $rootScope.isLoading = false; } return $q.reject(response); } }; } ]) .service('lithiumPlugin', function ($http, $rootScope) { /* Service that connects the dashboard with Lithium endpoints */ /* V 2.0:7 = Converting all POST calls GET calls */ /** * @function isOutOfSync * @param {string} sourceID - Thread id * @description Sends the ot of sync check request * */ var isOutOfSync = function (sourceID) { return $http.get('/plugins/custom/sasinstitute/sasinstitute2/lingotek_ep_proj_callback?mode=OSS&tid=' + sourceID + '&xslt=json.xsl').then(function (result) { var apiResponse = result.data; return apiResponse.result; }, function (result) { // debugger; return {"status": "false"}; }); }; /** * @function getTrContent * @param {string} code - Language code * @param {string} tid - Thread id * @description Get the translated content from Lithium. * */ var getTranslation = function (code, tid) { /* var param = { mode:'trContent', code:code, tid:tid, xslt:'json.xsl' }; */ return $http.get('/plugins/custom/sasinstitute/sasinstitute2/lingotek_ep_rest_connector?mode=trContent&code=' + code + '&tid=' + tid + '&xslt=json.xsl').then(function (result) { var apiResponse = result.data; return apiResponse.result; }, function (response) { return { "id": "", "body": "", "subject": "", "status": "", "wb": "" }; }); }; /** * @function bulkTransStatus * @param {string} code - Language code * @param {string} tid - Thread id * @description Manages translation of given thread * */ var bulkTranslation = function (code, tid) { /* V1.1: 2*/ /* var param = { mode:'manageTrContent', code:code, tid:tid, xslt:'json.xsl' }; */ return $http.get('/plugins/custom/sasinstitute/sasinstitute2/lingotek_ep_rest_connector?mode=manageTrContent&code=' + code + '&tid=' + tid + '&xslt=json.xsl').then(function (result) { var apiResponse = result.data; /* V1.4:3 GA code, capturing thread info on post */ if (apiResponse.result.posts != undefined) { var trPosts = JSON.parse(apiResponse.result.posts); angular.forEach(trPosts, function (pObj_l) { try { lingoUpdateSource(pObj_l.source, pObj_l.tid); } catch (error) { console.log(error); } }) } return apiResponse.result; }, function (response) { return { "id": "", "body": "", "status": "", "wb": "" }; }); }; /** * @function setDefaultLang * @param {string} code - Language code * @description Changes the user default language to requested language. * */ var setDefaultLang = function (code) { /* V1.1: 2*/ return $http.get("/plugins/custom/sasinstitute/sasinstitute2/lingotek_ep_settings?mode=langSet&xslt=json.xsl&code=" + code).then(function (result) { debugger; return result.data.result.value; }, function (result) { return "Error. Please retry in a few minutes"; }); }; /* V 2.0: 1 */ /** * @function resetTranslation * @param {string} tid - Thread ID * @description Calls the endpoint to reset the translation of given thread. * */ var resetTranslation = function (tid) { return $http.get('/plugins/custom/sasinstitute/sasinstitute2/lingotek_support?mode=refresh&tid=' + tid + '&xslt=json.xsl').then(function (result) { var apiResponse = result.data; return apiResponse.logs.error; }, function (result) { return ""; }); }; /** * @function manualTriggerTrans * @param {string} code - Language code * @param {string} tid - Thread id * @description Manages translation of given thread * */ var manualTriggerTrans = function (code, tid) { /* V 2.0: 3*/ /* var param = { mode:'mtrigger', code:code, tid:tid, xslt:'json.xsl' }; */ return $http.get('/plugins/custom/sasinstitute/sasinstitute2/lingotek_ep_proj_callback?mode=mtrigger&code=' + code + '&tid=' + tid + '&xslt=json.xsl').then(function (result) { var apiResponse = result.data; return apiResponse.result.status; }, function (response) { return "Please retry in a few minutes."; }); }; /** @function isOutOfSync * @param {string} sourceID - Thread id * @description Sends the ot of sync check request * */ var manualOSS = function (sourceID, replyID) { return $http.get('/plugins/custom/sasinstitute/sasinstitute2/lingotek_ep_proj_callback?mode=manualOSS&tid=' + sourceID + '&reply=' + replyID + '&xslt=json.xsl').then(function (result) { var apiResponse = result.data; return apiResponse.result.status; }, function (result) { // debugger; return "false"; }); }; /* V 2.0: 3 */ /** * @function trCompletCallback * @param {string} code - Language code * @param {string} docID - Document id * @description Triggers the translation completed callback from Lithium * */ var trCompletCallback = function (code, docID) { return $http.get('/plugins/custom/sasinstitute/sasinstitute2/lingotek_ep_proj_callback?mode=callback&type=target&progress=100&document_id=' + docID + '&locale_code=' + code + '&xslt=json.xsl').then(function (result) { var apiResponse = result.data; return apiResponse.result.status; }, function (response) { return "Please retry in a few minutes."; }); }; /* V 2.0: 3 */ /** * @function trCompletUpload * @param {string} code - Language code * @param {string} docID - Document id * @description Triggers the document upload callback from Lithium * */ var trCompletUpload = function (code, docID) { return $http.get('/plugins/custom/sasinstitute/sasinstitute2/lingotek_ep_proj_callback?mode=callback&type=document_uploaded_auto&progress=0&document_id=' + docID + '&xslt=json.xsl').then(function (result) { var apiResponse = result.data; return apiResponse.result.status; }, function (response) { return "Please retry in a few minutes."; }); }; return { isOutOfSync: isOutOfSync, getTranslation: getTranslation, bulkTranslation: bulkTranslation, setDefaultLang: setDefaultLang, resetTranslation: resetTranslation, manualTriggerTrans: manualTriggerTrans, manualOSS: manualOSS, trCompletCallback: trCompletCallback, trCompletUpload: trCompletUpload }; }) .service("cookieService", function () { /* Service for cookie storage */ /** * @function getBrTChoice * @description Returns the cookie set for browser language translation. * */ var getBrTChoice = function () { var cname = "it_lang_notify_hide"; var name = cname + "="; var ca = document.cookie.split(';'); for (var i = 0; i < ca.length; i++) { var c = ca[i]; while (c.charAt(0) == ' ') c = c.substring(1); if (c.indexOf(name) == 0) return c.substring(name.length, c.length); } return ""; } /** * @function getBrTChoice * @description Sets the cookie for browser language translation. * */ var putBrTChoice = function () { var cname = "it_lang_notify_hide"; var exdays = 30; var d = new Date(); d.setTime(d.getTime() + (exdays * 24 * 60 * 60 * 1000)); var expires = "expires=" + d.toUTCString(); document.cookie = cname + "=" + "true" + "; " + expires; } return { getBrTChoice: getBrTChoice, putBrTChoice: putBrTChoice } }); })(LITHIUM.angular); // -->