I am glad to see that JMP15 has been produced.
To make the JMP victory smoother, here are some tips:
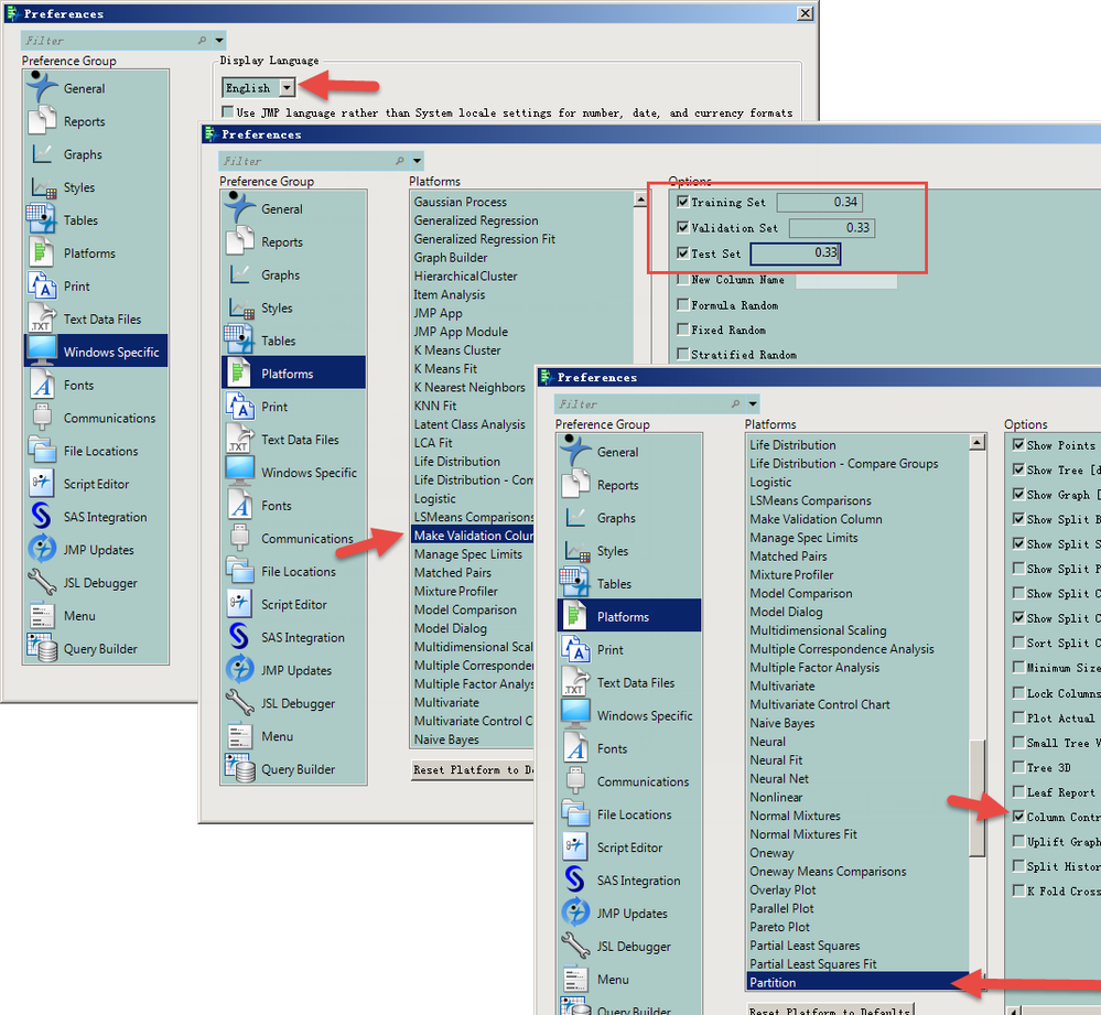
1. When JMP changes the new language in stock selection, it will revert to the original language. All the previously set Settings have disappeared, only the default Settings have been restored.
