My first response is "how is this different from just clicking on the Y axis for each displayed chart, selecting Axis Settings and typing in the min and max;

Secondly, if you want to pursue your suggested approach, you will need to do some studying in the Scripting Guide to learn about creating a Modal Window that contains the Text Boxes and Number Edit or Text Edit boxes to input the users values.
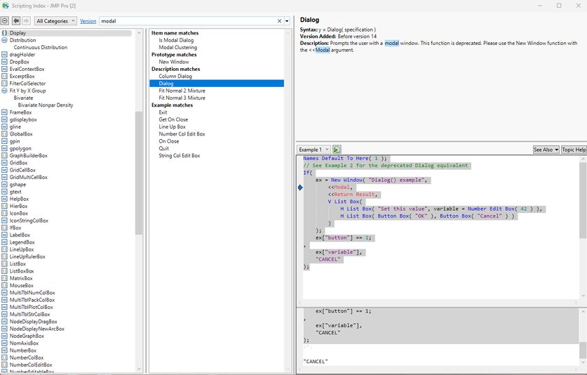
Here is an example taken directly from the Scripting Index
Help=>Scripting Index=>Modal=>Dialog

that provides an example of creating an input dialog window for user input.
Besides the Scripting Guide and the Scripting Index, there are a large number of Discussion Forum entries that you can search through to see how others have solved similar needs.
Also, under the Learn JMP icon at the top of this webpage, there is a complete section on Automation and Scripting that might be the best starting point.
Finally, when, during your development, if you come across an issue you do not understand, or need a pointer to what JSL function can be used to solve the problem, you always have the JMP Discussion Community to ask the question too.
Jim