I am getting the below error in the log file when I try to run an unattended installation of JMP Pro 13
- I build a responce file by running "setup.exe /r" and walking through the installation (Defaults), Reponse File below
- I have loaded all dependences on the mahcines (.NET Framework 4.6.2, Microsoft Visual C++ 2010, Microsoft Visual C++ 2013, Microsoft Visual C++ 2015) all latest versions
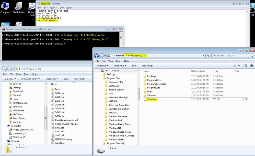
- I ran the below silent installation commands (setup.exe /A /Z /S "Setup.iss") (setup.exe -s "Setup.iss") (setup.exe /A /Z /S /f1"Setup.iss") and I just get the[ResponseResult] ResultCode=-5 in the log file.
Thoughts?
LOG FILE
___________________
[InstallShield Silent]
Version=v7.00
File=Log File
[ResponseResult]
ResultCode=-5
___________________
REPONSE FILE
___________________
[InstallShield Silent]
Version=v7.00
File=Response File
[File Transfer]
OverwrittenReadOnly=NoToAll
[{4DC2278F-75CE-4316-A76B-F5206C1CEE02}-DlgOrder]
Dlg0={4DC2278F-75CE-4316-A76B-F5206C1CEE02}-SdWelcome-0
Count=5
Dlg1={4DC2278F-75CE-4316-A76B-F5206C1CEE02}-SdAskDestPath-0
Dlg2={4DC2278F-75CE-4316-A76B-F5206C1CEE02}-SdComponentTree-0
Dlg3={4DC2278F-75CE-4316-A76B-F5206C1CEE02}-SdStartCopy2-0
Dlg4={4DC2278F-75CE-4316-A76B-F5206C1CEE02}-SdFinish-0
[{4DC2278F-75CE-4316-A76B-F5206C1CEE02}-SdWelcome-0]
Result=1
[{4DC2278F-75CE-4316-A76B-F5206C1CEE02}-SdAskDestPath-0]
szDir=C:\Program Files\SAS\JMPPRO\13
Result=1
[{4DC2278F-75CE-4316-A76B-F5206C1CEE02}-SdComponentTree-0]
szDir=C:\Program Files\SAS\JMPPRO\13
Language0-type=string
Language0-count=1
Language0-0=Language0\English
Component-type=string
Component-count=4
Component-0=Program Files64
Component-1=RootLevel64
Component-2=Language0
Component-3=Imagemaps
Result=1
[{4DC2278F-75CE-4316-A76B-F5206C1CEE02}-SdStartCopy2-0]
Result=1
[Application]
Name=JMP
Version=13.0
Company=SAS Institute Inc.
Lang=0409
[{4DC2278F-75CE-4316-A76B-F5206C1CEE02}-SdFinish-0]
Result=1
bOpt1=0
bOpt2=0
___________________